• ComfyUI 설치
  • ComfyUIManager 설치
  • 7zip 사용해서 extract하기
    • README_VERY_IMPORTANT.txt 읽기
    • ComfyUI_windows_portable_nvidia\ComfyUI_windows_portable\ComfyUI
      • extra_model_paths.yaml.example 에서 example 지우기
      • vscode로 열어서 base path 바꾸기
        • base_path: C:\Users\artygen\Desktop\ComfyUI_windows_portable_nvidia\ComfyUI_windows_portable\ComfyUI

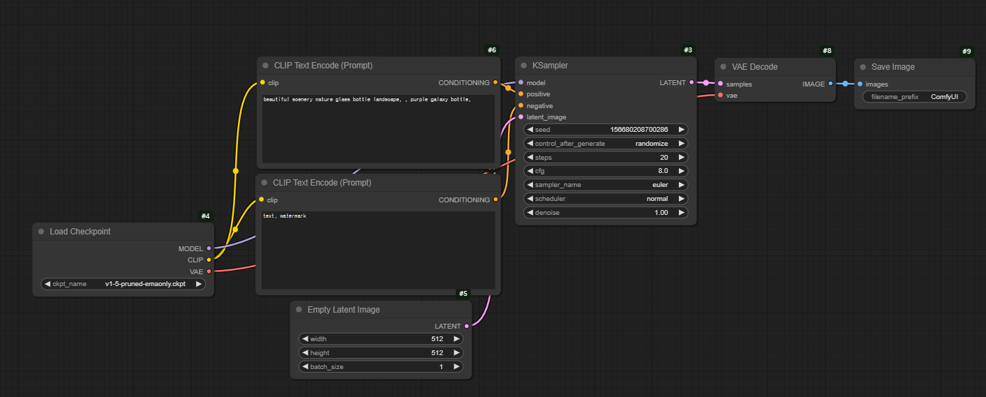
기본 Workflow

  • Increasing batch size gives more output pictures

Core Process

  1. CLIP Text Encode node: Process your text prompt
  2. Empty Latent Image node: Starts with random noise in “latent space” (think of this as a compressed, abstract version of an image)
  3. KSampler node: Gradually denoises this random noise, guided by the prompt, until it forms a coherent image
  4. VAE Decode node: converts the final latent image to pixels

Nodes

  • Load Checkpoint
    • 시작하는 node
    • If you click on it you can see what checkpoints you have
  • Nodes
    • change colors/names
    • right click > Properties Panel
  • Empty Latent Image
    • Latent Image: intermediate representation used by Stable Diffusion
      • Pixel Image: the image output
    • batch_size: num of final output images
    • 이 노드를 빼고 이미지를 넣으면 img2img
      • Add Node > image > Load image
      • 이 pixel image를 latent image로 바꿔주기
  • General process of images
    1. Random noise/empty latent space
    2. Latent image (transformed through the diffusion process)
    3. Final pixel image (decoded from latent space)
  • KSampler
    • control_after_generate: 시드값 조정 가능
    • denoise: 결과 이미지에 얼마나 많은 변화를 줄건가 (img2img)

Using LoRas

  • think of LoRas as specialized “add-ons” that can enhance your generations in specific ways
  • Purpose
    • Add specific art styles (like anime, watercolor, etc.)
    • Add specific characters or people
    • Add specific objects or concepts
    • Modify the model’s style in particular ways (like making things more detailed or cartoonish)
  • Basic example
    • Load Checkpoint (base model) → Load LoRA → CLIP Text Encode → KSampler → VAE Decode
  • Can be chained together
  • strength_model
    • affects how strongly LoRa affects the actual generated image
  • strength_clip
    • affects how strongly LoRa influences the prompt
    • modifies the CLIP part of Stable Diffusion, which is responsible for understanding text prompts

Improving quality